Como obter respostas do antigo api-metrics usando a Analytics API
|
| Versão | Base URL | Autenticação |
|---|---|---|
v.5 (Sensedia Platform) |
Header |
|
v.4 |
Sua Base URL personalizada |
Header |
Em relação ao Analytics quando acoplado à plataforma, a versão atual oferece maior flexibilidade, permitindo personalizar consultas com muito mais granularidade.
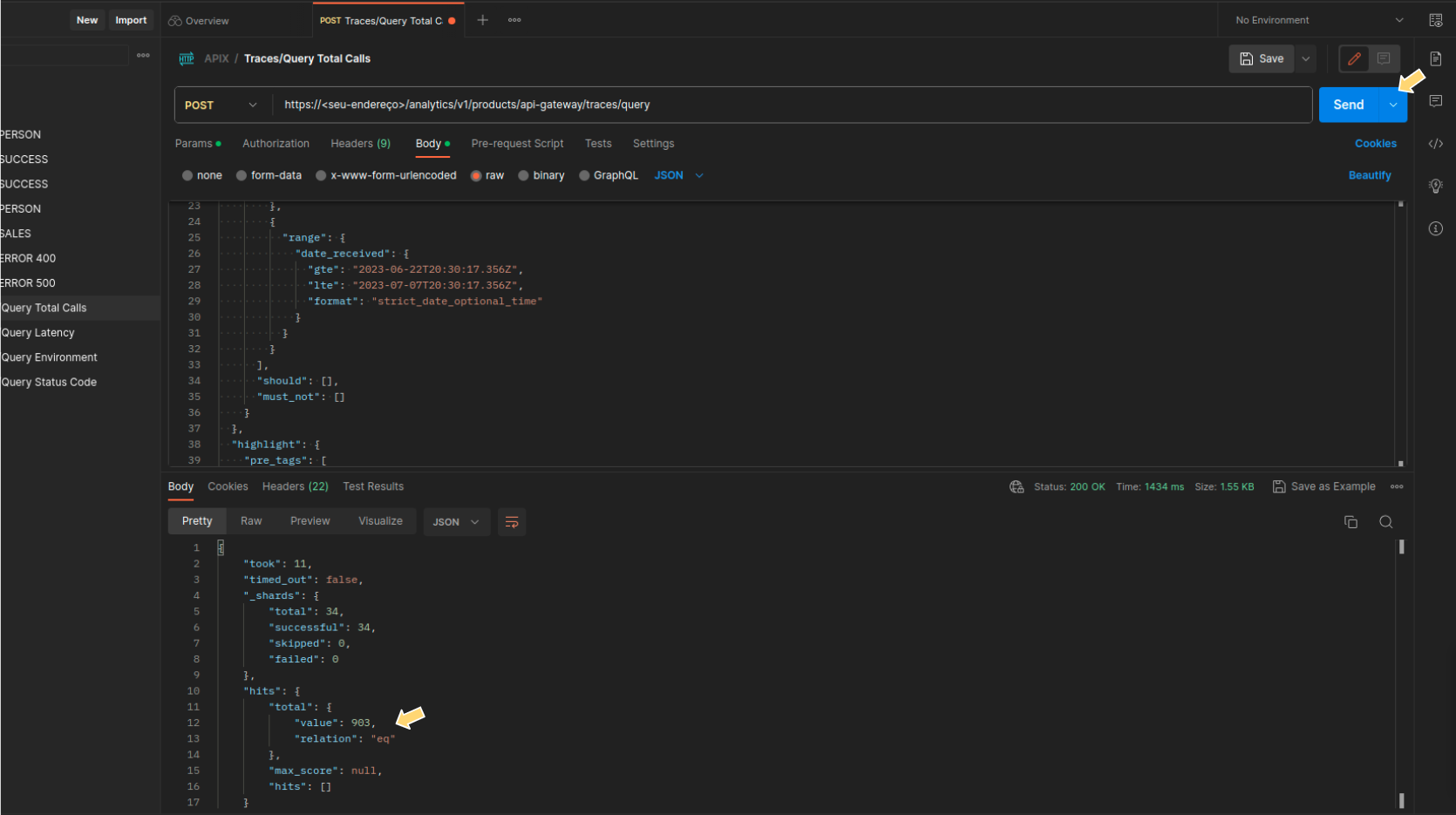
Para isso, disponibilizamos o endpoint {/analytics/v1/products/api-gateway/traces/query}, que substitui o api-metrics.
Veja um exemplo de uso:
Aqui vão algumas dicas para economizar seu tempo.
Você pode montar a busca usando a interface gráfica e depois copiar a query resultante e colar no passo 3 acima.
Monte a sua query a partir da interface gráfica do Analytics usando filtros do General Trace ou visualizações do Dashboard. Veja abaixo como.
| As consultas feitas pelo endpoint /traces/query possuem limitações de uso, como timeout e rate limit. Elas são indicadas apenas para consultas pontuais. Para uma extração dos dados mais completa, utilize o Data Streaming. |
Filtros do General Trace
Siga os passos do exemplo abaixo para gerar uma query a partir da interface gráfica do General Trace.
Os passos podem ser usados com qualquer combinação de filtros, definidos no passo 1 a seguir.
Agregações do Visualize ou Dashboards
Siga os passos do exemplo abaixo para gerar uma query a partir da interface gráfica do Dashboard ou Visualize.
Os passos podem ser usados com qualquer gráfico.
Você pode adequar a busca para trazer o que precisa, utilizando os recursos do Visualize ou Dashboards.
Share your suggestions with us!
Click here and then [+ Submit idea]








