How to get responses from the legacy api-metrics using the Analytics API
|
| Version | Base URL | Authentication |
|---|---|---|
v.5 (Sensedia Platform) |
|
|
v.4 |
Your custom Base URL |
|
Regarding Analytics when coupled to the platform, the current version offers greater flexibility, allowing you to customize queries with much more granularity.
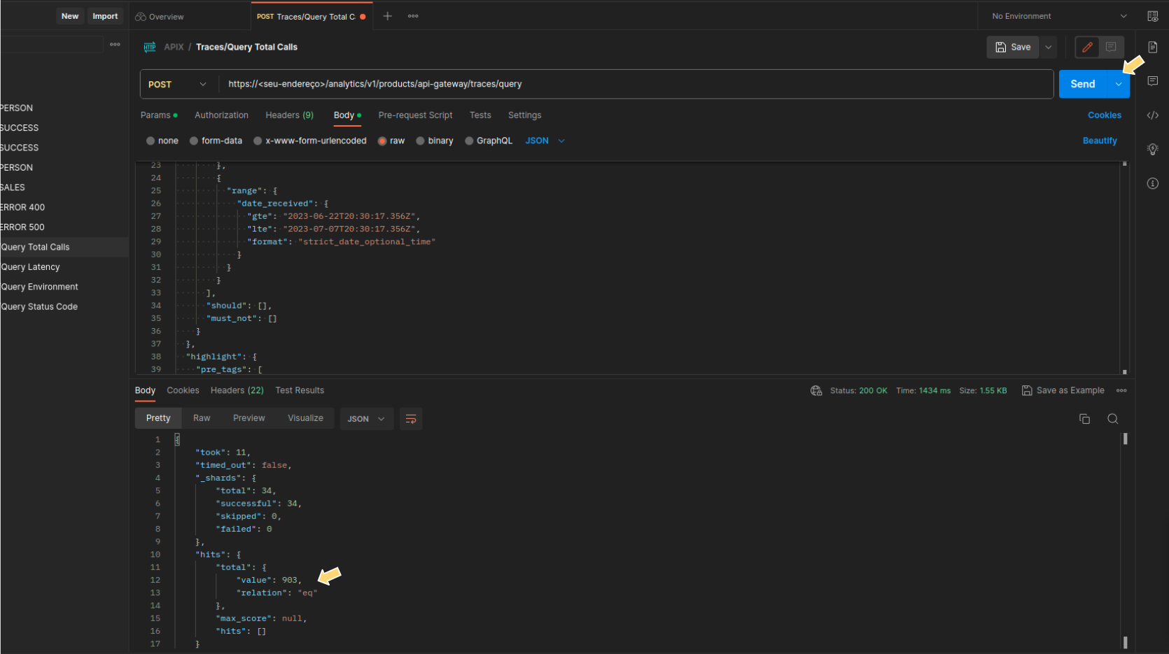
For that, we now have the {/analytics/v1/products/api-gateway/traces/query} endpoint, which replaces api-metrics.
See below an example:
Here are some tips to save you time.
You can build the query using Analytics' graphical interface and then copy and paste it in step 3 above.
See below how to do that.
| Queries made accessing the /traces/query endpoint have some limitations such as timeout and rate limit. Therefore, it is indicated only for specific searches. For more comprehensive data extraction, use Data Streaming. |
General Trace Filters
Follow the example steps below to generate a query from the General Trace GUI.
The steps can be used with any combination of filters, defined in step 1 below.
Aggregations from Visualize or Dashboards
Follow the steps from the example below to generate a query from the Dashboard or Visualize graphical interface.
These steps can be used with any visualization.
You can tailor the search to bring up what you need using the features of Visualize or Dashboards.
Share your suggestions with us!
Click here and then [+ Submit idea]








